購物須知
|
常見問題
|
軟體破解
|
問題反應
|
加入最愛
|
查看購物車
xyz軟體王
新品上架
手動下單
查看購物車
商品搜索
xyz軟體王
xyz軟體銀行
當前位置:
網站首頁
>> 程式軟體光碟 >>
程式設計
>> 商品詳情
會員登錄
最新上架
20200718 更新
20190419 更新
20190111 更新
20180915 更新
20180817 更新
20180721 更新
20180702 更新
20180318 更新
20180212 更新
20180121 更新
商品分類
站長強力推薦
第一品牌‧函授權威
補教王牌王力宏老師
程式軟體光碟
程式設計
程式合輯
微軟系列
系統工具
網路相關
防毒駭客
Adobe友立
光碟燒錄
Email傳真
字型軟體
醫學軟體
PDA軟體
網頁Flash
IBM系列
PDF編輯
Linux系統
Mac麥金塔
GPS地圖
數學統計
汽車維修
翻譯字典OCR辨識
商用管理樂透經營
未分類軟體
電視電腦遊戲
中文遊戲
英文遊戲
日文遊戲
遊戲合輯
電視遊樂器WILL
XBOX360
專業繪圖
3D動畫CADCAMCAE
圖庫影片資料庫
專業知識教學
生活教學
幼兒教學
漫畫 小說
百科全書
外語教學
算命軟體
電腦教學認證
命題題庫補習班國中高中
專業影音
音樂製作
音樂材質
多媒體製作
電視電影音樂娛樂
院線電影
MP3音樂
KTVMTV卡拉OK歌劇
連續劇相聲布袋戲
商品詳情
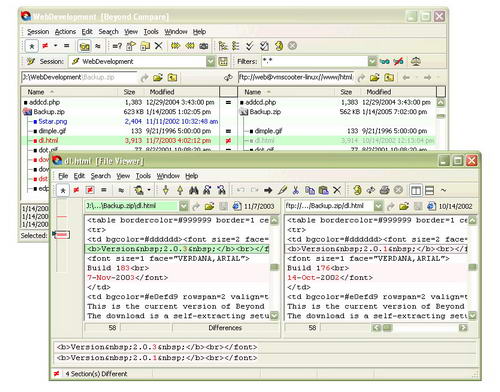
Scooter Software Beyond Compare v3.1.6.10721 Linux 英文正式版(編程開發工具)
商品編號:
本站售價:NT$200
碟片片數:1片
瀏覽次數:14175
【
轉載TXT文檔
】
您可能感興趣:
您可能也喜歡:
CB43284--DbVisualizer Pro 26.1 x64 強大的通用資料庫軟體 英文破解版
CB43180--Devart Entity Developer 7.4.0 強大的物件關係映射ORM軟體 英文破解版
CB43187--Exportizer Enterprise 10.3.0.880 x64 強大的資料庫導出軟體 英文破解版
CB43288--Devart dbForge Schema Compare for Oracle 2025.3.107 自動比較和同步Oracle資料庫軟體 英文破解版
CB43257--Prepros 7.39 強大的編程軟體 英文破解版
商品描述
破解說明:含破解檔
軟體簡介:
Scooter Software Beyond Compare v3.1.6.10721 Linux 英文正式版(編程開發工具)
官方網址:http://www.scootersoftware.com/moreinfo.php
軟體簡介:Beyond Compare 是一套超級的檔, 主要用於管理程式源代碼的版本控制,
比較根源程式(或其他文字檔案)的內容更新情況, 便於合併輸出. 此外, 他還可以比
較目錄,不僅可以快速比較出兩個目錄的不同。程式內建了檔流覽器,方便您對檔、
檔夾、壓縮包、FTP網站之間的差異對比以及資料同步。
..::我的購物車::..
sitemap
xyz
xyz
xyz
xyz
xyz
xyz
xyz
xyz
xyz
xyz
xyz
xyz
xyz
xyz